ComfyUI IPAdapter Plus:图像到图像的高级条件变换工具
利用 ComfyUI IPAdapter Plus 进行高级的图像到图像转换。
直达下载
回到上一页 
介绍
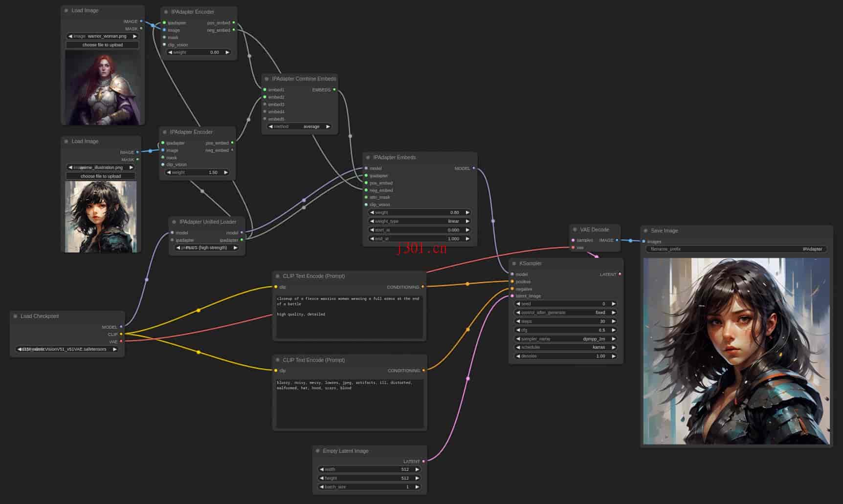
ComfyUI IPAdapter Plus 是一种先进的图像到图像条件变换工具,能够有效地将参考图像的主题或风格迁移到新的生成图像中。这种技术可以看作是单图像的高级Lora,使得风格转移变得简单而直观。
功能和支持
- 高效的图像处理:IPAdapter Plus 提供了强大的图像处理能力,能够快速地将一个图像的风格或内容迁移到另一个图像中。
- 多功能模型支持:该工具还包括多种模型,如 InstantID、Essentials、FaceAnalysis 等,为用户提供了广泛的选择来满足不同的图像处理需求。
安装和使用
安装 ComfyUI IPAdapter Plus 相对简单,用户可以通过下载到 ComfyUI/custom_nodes/ 目录下进行安装。此外,确保你使用的是 ComfyUI 的最新版本,以免出现兼容性问题。
示例工作流程
ComfyUI IPAdapter Plus 提供了多个示例工作流程,涵盖了所有 IPAdapter 功能。用户可以通过这些示例来快速学习和应用 IPAdapter 的各种功能。

这个工具不仅提高了我的工作效率,还大大扩展了我的创作可能性。特别是在进行风格迁移和内容变换时,其效果之好超出了我的预期。简单几步操作,就能实现复杂的图像转换。
×
直达下载